ORKESTRA

ORKESTRA

  orkestra orkestra.com.tr
  Sohbet   İndirme Merkezi

GİB Gelen Faturaların Listelenmesi ve Sorgulanması

GİB Gelen e-Faturalar


Gelen Faturalar, e-Fatura kullanan cari hesaplarınızdan size gönderilen e-faturaların listelendiği alandır.

Gelen Faturaları sorgulamak için;

  • e-Fatura menüsünden "Gelen Faturalar" menüsüne çift tıklayınız.
  • Sağ tarafta açılan listedeki menüden "GİB'den Sorgula" butonuna  tıklayınız.
  • Açılan yeni pencerede sorgulamak istediğiniz tarih aralığını belirleyiniz ve "İleri" butonuna tıklayınız.

Sorgulama sırasında hem gelen faturalarınız hemde gelen e-Faturalara Gönderdiğiniz Yanıtlar sorgulanmaktadır. Sorgulama işlemi bittiğinde "Son" butonuna tıklayarak ekranı kapatınız.

 

Gelen E-Faturanın Görüntülenmesi


Gelen e-faturalarınızın içeriğini görmek için, incelemek istediğiniz fatura satırına çift tıklayarak açabilirsiniz. Yada faturayı işaretleyip menüden "Değiştir" butonuna tıklayabilirsiniz.

Aynı işlemi ilgili faturaya "sağ tıklayıp" değiştir komutunu seçerekte yapabilirsiniz.

 

Kayıt Detayları


Gelen e-Faturayı çift tıklayarak açarsanız faturanın önizlemesini görebilir, "Kayıt Detayları" sekmesine geçiş yaparakta fatura ile ilgili daha detay bilgilere ulaşabilirsiniz.

Bu ekran için, Faturanın kimlik bilgileri denilebilir.

Belge Numarası: Fatura Numarasının gösterildiği alandır.

Tanzim Zamanı: Faturanın oluşturma zamanıdır.

Tekil Anahtar: Her faturaya özel oluşturulan koddur. Bu kod tüm Türkiye'de gönderilen faturalar içerisinde bu faturaya özel eşsiz bir koddur.

Profil: Gönderilen faturanın Temel mi Ticari Fatura mı olduğunun belirtildiği alandır.

 

İlgili Yanıtlar


Gelen "Ticari Faturaları" 8 gün içerisinde cevaplamanız gerekmektedir. 8 gün içerisinde cevaplanmayan e-faturalar GİB tarafında kabul edilmiş sayılır.

Gelen bir ticari e-faturaya verdiğiniz cevap ve detaylarını bu sekmede görüntüleyebilirsiniz.

 

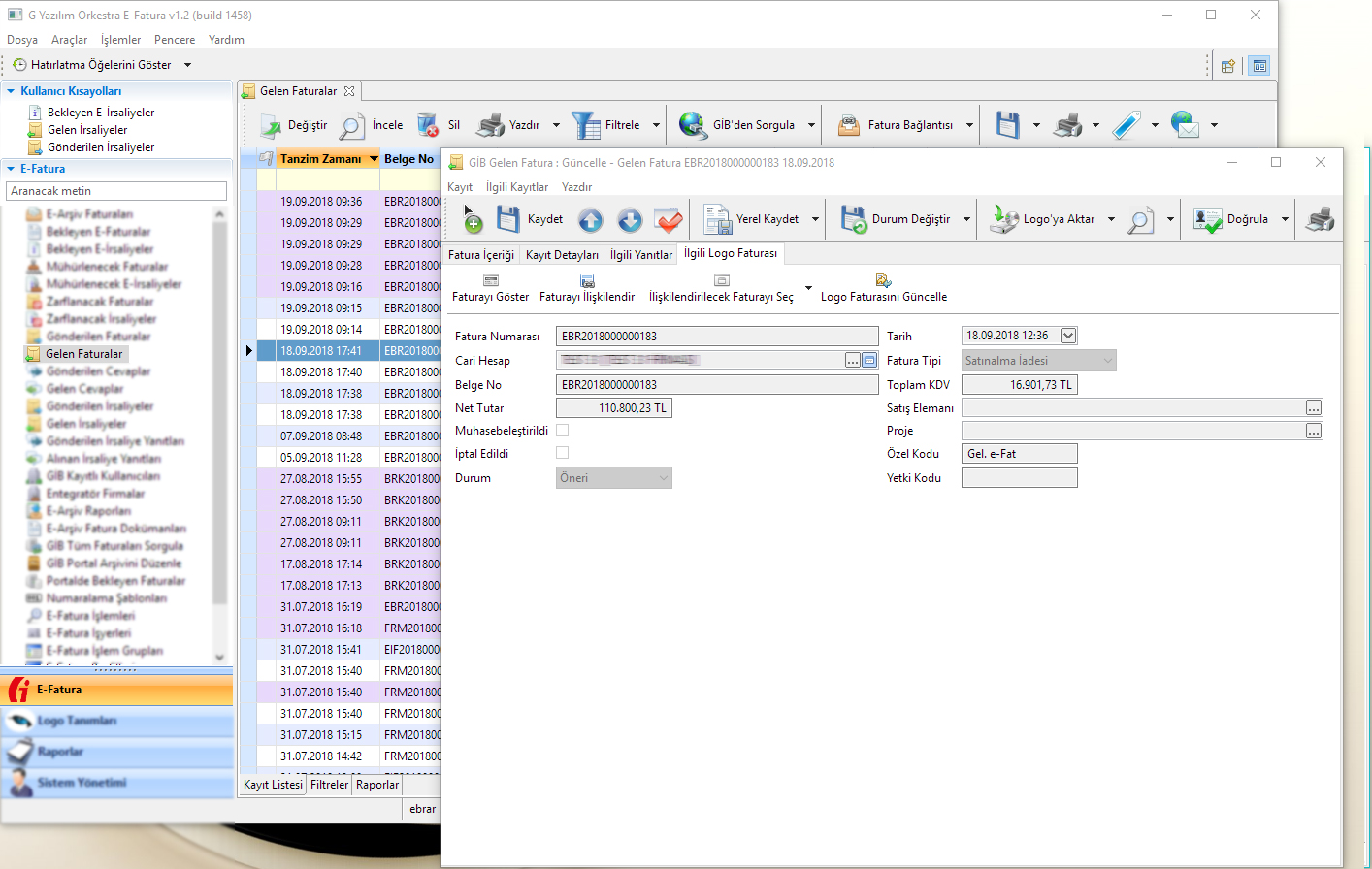
İlgili Logo Faturası


Gelen faturaları sorgulayıp, "İlgili Logo Faturası" sekmesine geçiş yaptığınızda boş görünecektir.

Bu ekranda bilgilerin görünebilmesi için, faturanın Logo muhasebe programınızda kayıtlı olması gerekmektedir. Logo muhasebe programınızda kayıtlı olan faturanın durumu hakkında genel bilgiye buradan ulabilirsiniz.