ORKESTRA

ORKESTRA

  orkestra orkestra.com.tr
  Sohbet   İndirme Merkezi

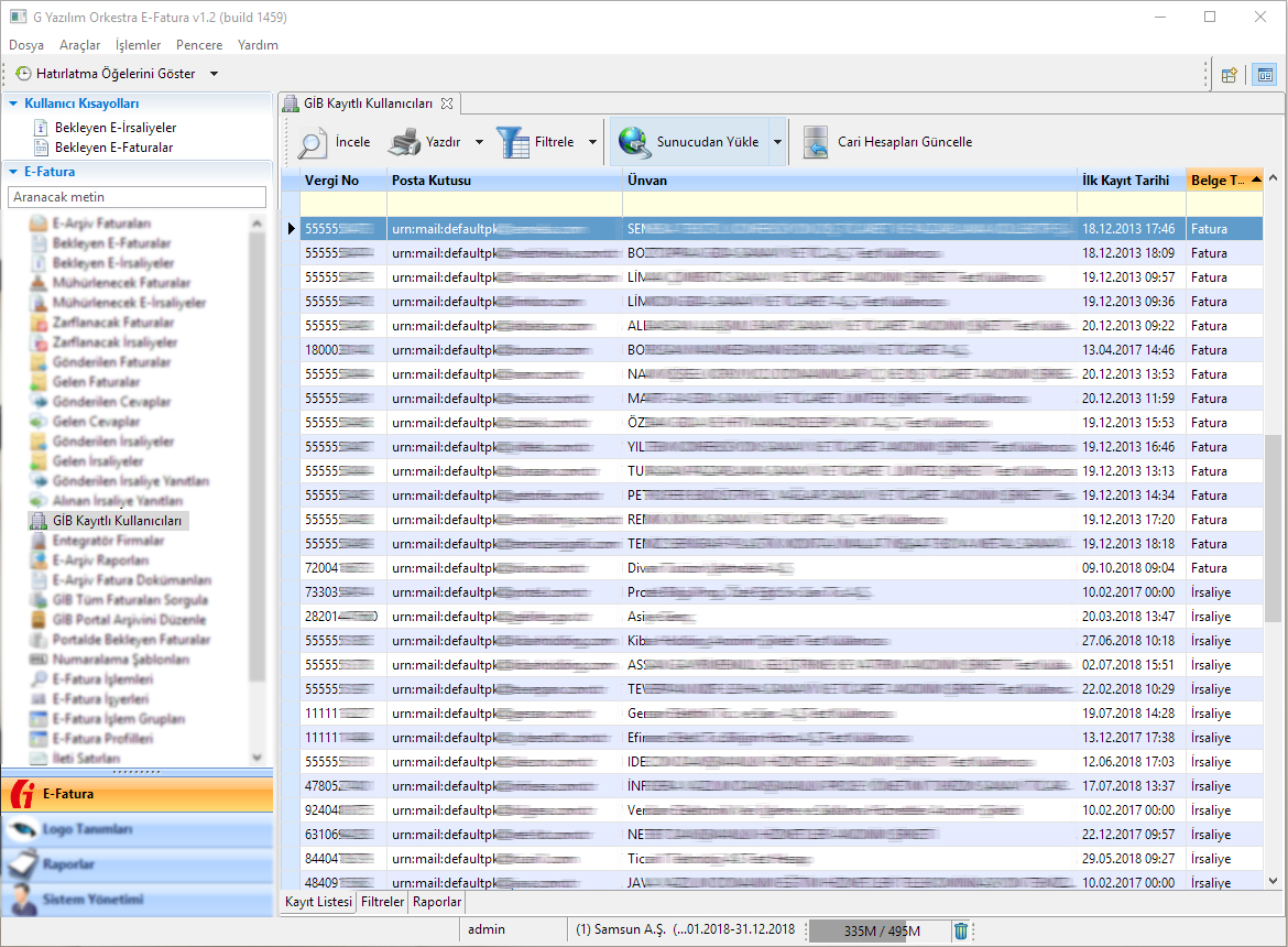
GİB Kayıtlı Kullanıcıları

397 Sıra no'lu Vergi Usul Kanunu Genel Tebliği ile getirilen e-Fatura Uygulamasına, Mali Mühür Sertifika temin işlemlerini tamamlayarak dahil olan kullanıcıların alfabetik sıralı listesi burada yer almaktadır.

GİB Kullanıcıları listesi belirli aralıklarla yenilenmektedir. Özellikle yıl başlangıçlarında liste daha sık güncellenmektedir.

Listeyi Güncellemek için;

  1. e-Fatura menüsünden "GİB Kayıtlı Kullanıcılar" listesini çift tıklayarak açınız.
  2. Menüde bulunan "GİB'den Yükle" butonuna tıklayınız.
  3. Açılan "Bağlantı Kontrolü" ekranından işlemlerin başlamasını bekleyiniz.
  4. İşlem başladığında "Kullanıcı listesi veritabanından dosyaları güncellemeye" başlayacaktır.

Güncellenen kayıtların sayısı listede sırasıyla güncellenecektir. İşlem tamamlandığında "SON" butonuna tıklayarak ekranı kapatınız.

Cari Hesapları Güncelle

GİB'den indirilen kullanıcı listesini, Cari hesaplarınızla eşleştirmek için "Cari Hesapları Güncelle" butonunu kullanmanız gerekmektedir.

NOT: Cari hesap güncellemeleri, Carilerin Vergi Kimlik Numarası ya da T.C. Kimlik numarası ile yapılmaktadır. Bundan dolayı bilgilerin doğruluğunu kontrol ediniz.

GİB e-Fatura kullanıcıları listesi ile sizin cari hesap bilgilerinizi eşleştirmek için  3 seçenek bulunmaktadır.

işlenecek Cari Hesaplar İşaretli Olmayanlar / İşaretli Olanlar / Tümü : Logo'da kayıtlı olan tüm carilerinizle mi işlem yapılacağının, yoksa sadece e-fatura Kullanıcısı olanlarla ya da olmayanlarla mı işlem yapılacağının belirleneceği alandır.

e-Fatura Kullanıcı Olarak İşaretle-Kaldır / İşlem Yapma: GİB'den alınan listedeki kullanıcıları, cari hesaplarınızda e-fatura kullanıcı olarak işaretler yada varolan durumda bırakır.

e-Fatura Posta Kutusu Güncelle / İşlem Yapma:  GİB'den alınan listedeki kullanıcıların posta kutusu bilgisi, Cari hesaplarınızda otomatik güncellenir yada varolan haliyle bırakılır.

Cari Hesap Ünvanı İşlem Yapma / Güncelle:  GİB'den alınan listedeki kullanıcıların ünvanı, Cari hesaplarınızla eşleştirilir ya da varolan haliyle durmasını sağlar.

Fatura Senaryosu  İşlem Yapma / Belirtilmemişse Ticari / Belirtilmemişse Temel / Ticari Olarak İşaretle / Temel Olaral İşaretle : Bilgileri güncellenecek olan Carilerin, fatura senayolarının otomatik olarak değiştirilmesine olanak sağlanır.

İşlem Dışı Filtresi:  Buraya seçilecek filtre tanımı "Cari Hesaplar" kayıt listesinde tanımlanan filtredir. Filtreye uyan tüm kayıtlarda işlem yapılır.

Yapılacak işlemleri seçtikten sonra "İleri" butonuna tıklayınız ve işlemleri sonlandırınız.

NOT: Logo programında e-fatura kullanıcısı işaretlenmemiş carilerde işlem yapılır. e-Fatura kullanıcısı olarak işaretlenmiş carilerin "e-Fatura Posta Kutusu" yada "Cari Hesap Ünvanı" güncellenmez.