ORKESTRA

ORKESTRA

  orkestra orkestra.com.tr
  Sohbet   İndirme Merkezi

Bedelsiz İhracat Gönderimi Nasıl Yapılır?

Logo’ da İhracat Modülünde bulunan “Hareketler” alanındaki “İhracat Operasyon Fişlerine” giriş yaparak Ödeme Şekli yanında bulunan butonuna tıklıyoruz.

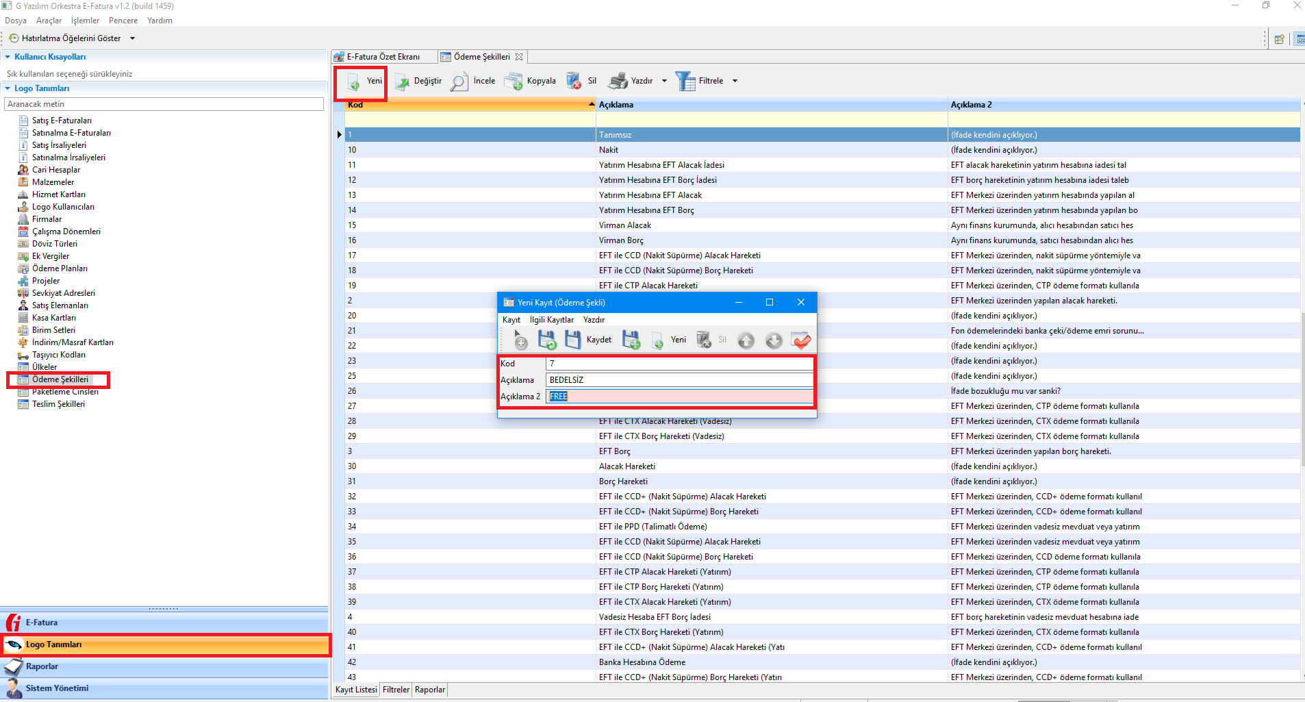
Açılan pencerede “Ekle” butonuna tıklayarak Kod alanına “7” Açıklama alanına “Bedelsiz ya da Free” yazıyoruz ve kaydediyoruz.

Eğer Logo’ da ihracat modülümüz bulunmuyorsa veya Orkestra üzerinden aynı işlemi yapmak istiyorsak Orkestra’ da Logo Tanımları alanında “Ödeme Şekillerini” açıyoruz. Yeni butonuna tıklıyoruz ve burada Kod alanına “7” Açıklama alanına “Bedelsiz ya da Free” yazıyoruz ve kaydediyoruz.

Sonrasında Bedelsiz E-İhracat faturamızı Ödeme şekline Bedelsiz seçerek gönderimini gerçekleştirebiliriz.

Not: LOGO' da fatura oluşturulurken %100 indirim girilmeden oluşturulmalıdır.