ORKESTRA

ORKESTRA

  orkestra orkestra.com.tr
  Sohbet   İndirme Merkezi

Gelen İrsaliyeler, Logo'ya Nasıl Aktarılır?

Gelen İrsaliyeler, Logo'ya Nasıl Aktarılır?


Gelen irsaliye kayıtlarınızı Logo muhasebe programınıza manuel ekleyebildiğiniz gibi Orkestra içerisinden otomatik olarak aktarabilirsiniz.

İrsaliyeleri aktarmak için;

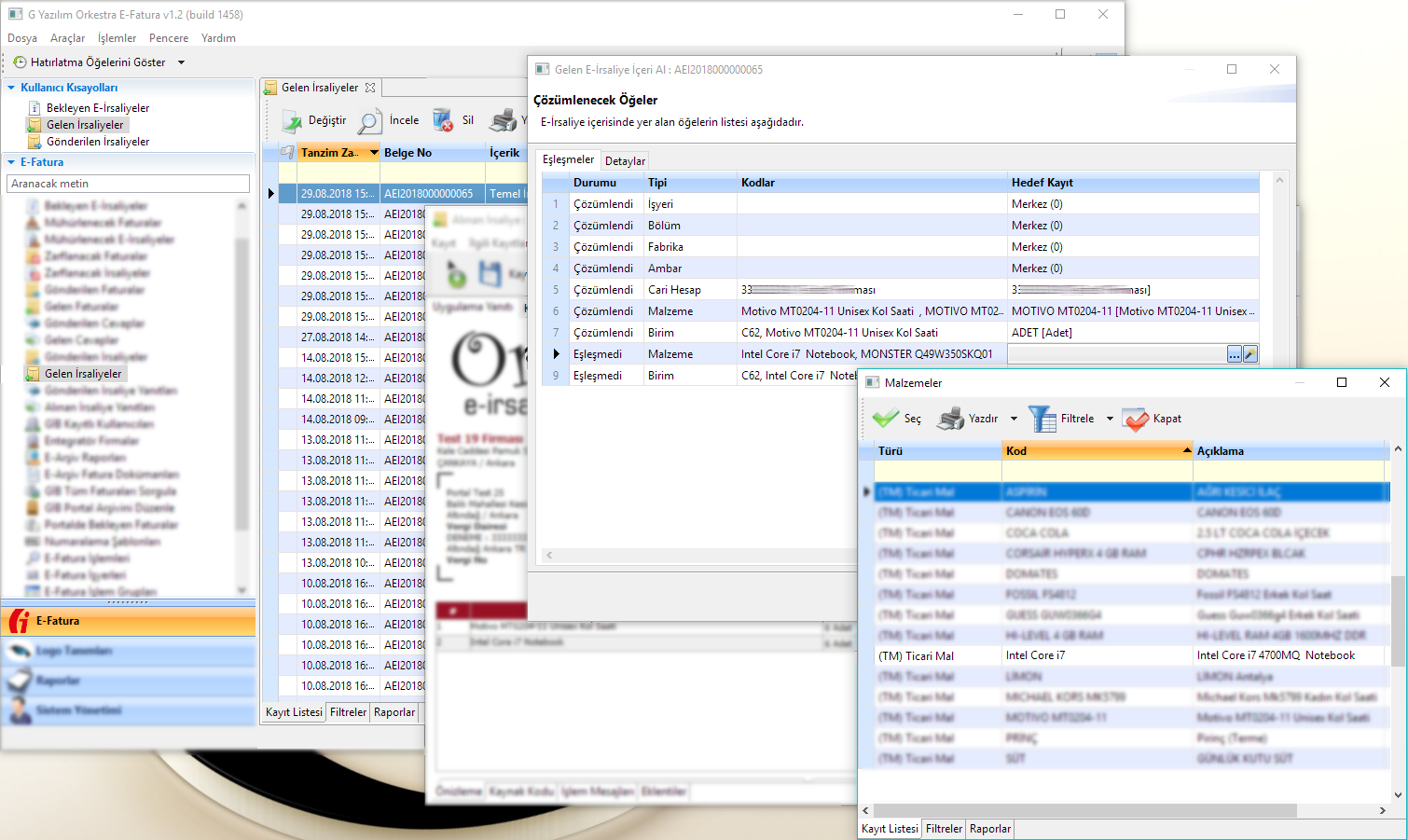
  • e-Fatura menüsünden "Gelen İrsaliyeler"  listesini çift tıklayarak açınız.
  • Listeden aktarmak istediğiniz irsaliye kaydını çift tıklayarak açınız.
  • Menüde bulunan "Logo'ya Aktar" butonuna tıklayınız.

e-irsaliye, eirsaliye, orkestra e-irsaliye,

  • "İleri" butonuna tıklayarak "Çözümlenecek Öğeler" ekranında irsaliyede bulunan satırlar listenecektir.
  • Her bir satırı, kendi muhasebe programınızda bulunan ürünler ile eşleştirmelisiniz. Eğer daha önceden eşleme yapılmışsa sistem otomatik olarak "Hedef Ürün Alanında" ürün eşlemelerini yapacaktır.
  • Eşleşmeyen satırlar varsa "Hedef Kayıt" alanından "..." Listeden Kayıt Seç simgesine tıklayınız. Muhasebe programınızda kayıtlı olan ürün listesi açılacaktır.

e-irsaliye, eirsaliye, orkestra e-irsaliye,

  • Açılan listeden, irsaliyede gelen ürünün, sizin stoklarınızdaki hangi ürünle eşleştiğini bulunuz ve seçiniz.
  • İleri butonuna tıklayarak, irsaliyeyi Logoya aktarma işlemini sonlandırınız.

e-irsaliye, eirsaliye, orkestra e-irsaliye,