ORKESTRA

ORKESTRA

  orkestra orkestra.com.tr
  Sohbet   İndirme Merkezi

Gönderilen e-İrsaliyeler Nasıl Sorgulanır?

Gönderilen e-İrsaliyeler Nasıl Sorgulanır?


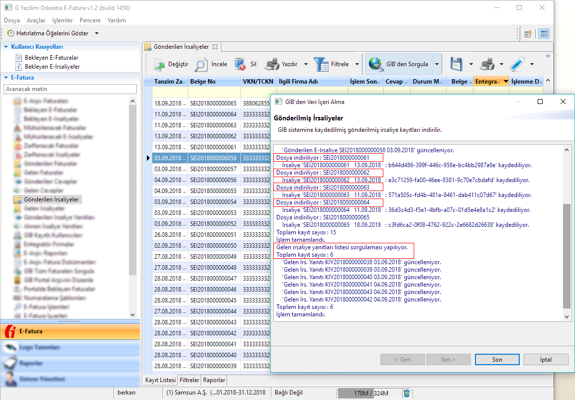
Gönderdiğiniz e-irsaliyeleri "Gönderilen e-irsaliyeler" listesinde görebilmeniz için sorgulamanız gerekmektedir.

Orkestra'yı ilk açtığınızda ve günün belirli zamanlarında program arka tarafta otomatik sorgulama yapar. Bu işlem sırasında kullanıcıya herhangi bir uyarı gelmez.

e-irsaliyeleri manuel olarak sorulamak için;

GİB'den Sorgula butonuna tıklayınız.

Varsayılan tarih aralığı 15 günlüktür. Daha uzun bir tarih aralığını sorgulamak isetrseniz başlangıç ve bitiş tarihini değiştirebilirsiniz.

"İleri" butonuna tıklayarak sorgulama işlemini başlatınız.

gönderilen e-irsaliye, gönderilen eirsaliye 

Verdiğiniz tarih aralığına göre gönderdiğiniz "E-İrsaliyeler" ve bu tarih aralığında gönderdiğiniz e-irsaliyelere "Gelen Yanıtlar" sorgulanacaktır.

Sorgulama işlemi bittiğinde "Son" butonuna tıklayarak ekranı kapatınız. Sorgulanan e-irsaliye ve yanıtları artık "Gönderilen e-irsalieyeler" listesinde görüntülenecektir.

gönderilen e-irsaliye, gönderilen eirsaliye