ORKESTRA

ORKESTRA

  orkestra orkestra.com.tr
  Sohbet   İndirme Merkezi

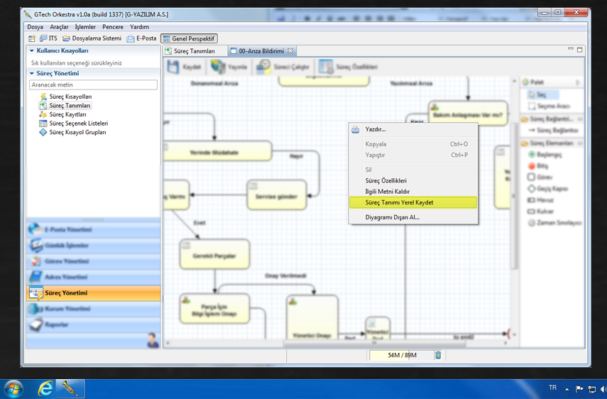
Süreç Tanımını Yerel Kaydet

Süreç kayıtlarını sadece yetkisi olan kullanıcılar görebilir, listeleyebilir ve üzerinde değişiklik yapabilirler. Süreç kayıtları üzerinde değişiklik yapmak her ne kadar yetkiyede bağlı olsada silinme yada üzerinde yapılan bir değişikliğe bağlı olarak çalışmama ihtimaline karşı, yapılan işin yedeği alınmak istenebilir.

Bu tip durumlarda sürecinizi içindeki tüm özellikleri ile ile barber bilgisayarınıza kayıt edebilirisniz. Süreci Kaydetmek için;

1- İşlem yapacağınız süreç tanımını açınız.

2- Süreçte boş olan herhangi bir alana sağ tıklayınız.

3- Açılan seçeneklerden "Süreç Tanımını Yerel Kaydet" komutunu seçniz.

4- Açılan ekrandan süreç tanımınızı bilgisayarınızda istediğiniz yere kayıt ediniz. Kayıt edilen dosyanın uzantısı OPF olacaktır.

Süreç Tanımını İçeri Alma

Bilgisayarınıza kayıt ettiğiniz süreç tanımını içeri almak için;

1- Yeni süreç ekranı açınız.

2- Açılan boş süreç tanımında, herhangi bir yere  sağ tıklayın.

3- Açılan seçeneklerden "Süreç Tanımınıı İçeri Al" komutunu seçiniz.

Keydettiğiniz süreç tüm değişkenleri ve bağlantıları ile aynen yeni süreç tanımınıza eklenecektir. 

İçeri aldığınız süreç tanımında eklemeniz gereken alanlar "Kod", "Süreç Yöneticisi" ve "Süreç Sahibi"dir.