ORKESTRA

ORKESTRA

  orkestra orkestra.com.tr
  Sohbet   İndirme Merkezi

Diyagramı Dışarı Al

Oluşturulan süreç tanımları bir sunumda gösterilmek üzere yada farklı sebeplerden dolayı resim olarak kayıt edilmek istenebilir.

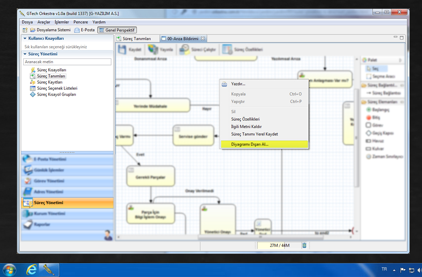
Süreç çiziminin tamamını dışarı almak için;

1- Resim olarak kayıt edilecek olan süreç açılır.

2- Süreç içerisinde boş bir alana tıklanır.

3- Açılan seçeneklerden "Diyagramı Dışarı Al" komutu seçilir.

4- Diyagramı Dışarı Al ekranında figür alanı "Tümü" seçili gelecektir. Böylece süreç çiziminin tamamı kayıt edilecektir.

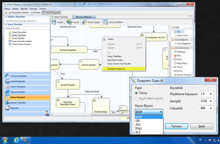
5- Resim biçimi kayıt edilecek resim dosyasının formatının belirleneceği alandır. Her kullanıcının görüntüleyebilmesi için JPG yada PNG olarak kayıt edilebilir.

6- Büyüklük alanından ise; kayıt edilecek resmin boyutu ayarlanabilmektedir. varsayılan 1.0 olarak gelmektedir. Kayıt edilecek resim ekrandaki boyut ile aynı olacaktır. Daha büyük resimler almak isterseniz ölçekleme katsayısını 2.0 yada 4.0 yapabilirsiniz.

Yukarıdaki işlemler sonucu kayıt edilen örnek süreç çizimi aşağıdaki gibidir.

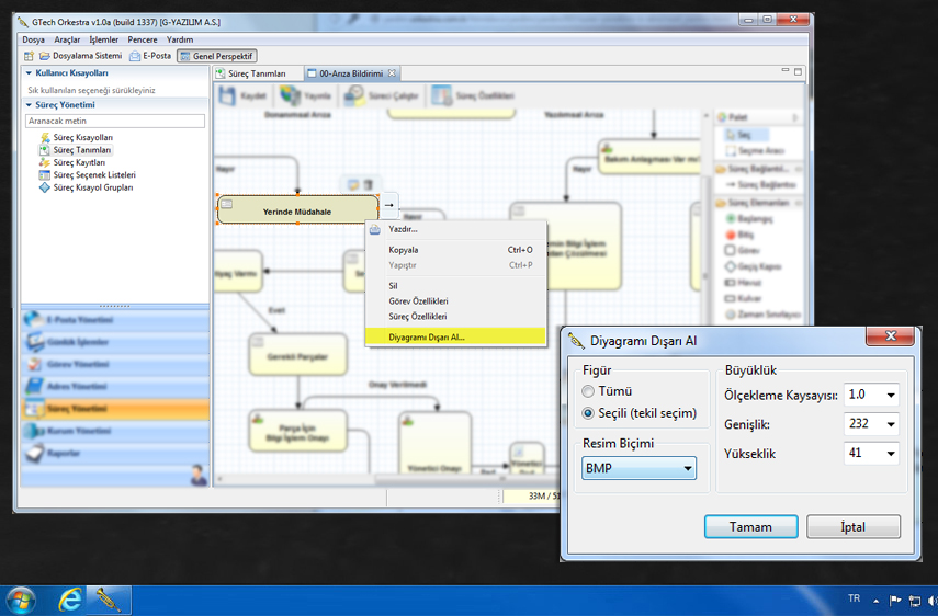
Süreç çiziminin bir öğesini dışarı almak için;

Süreç çiziminde sadece bir öğenin görüntüsünü kayıt etmek için;

1- Kayıt edilecek öğe seçilir ve sağ tıklanır.

2- Açılan seçeneklerden "Diyagramı Dışarı Al" komutu seçilir.

3- Figür kısmı "Seçili (Tekil Seçim)" işaretli gelecektir. yine ölçekleme kay sayısını ve resim biçimini belirledikten sonra "Tamam" butonuna tıklayarak görüntüyü kayıt edebilirsiniz.

Yukarıdaki işlemler sonucu kayıt edilen süreç öğesinini görünümü aşağıdaki gibidir.