ORKESTRA

ORKESTRA

  orkestra orkestra.com.tr
  Sohbet   İndirme Merkezi

Orkestra'da E-Arşiv Ayarları Nasıl Yapılır?

Öncelikle Öğe Ağacında bulunan Logo Tanımları alanından Satış Faturalarına girilir.

Burada filtre seçeneğine tıklanarak “Yeni” butonuna tıklanır. Alan Seçimini Değiştir seçeneğine tıklayarak Fatura Tipi seçilir.

Değerlerinden Biri işaretli olacak şekilde “Satınalma İadesi, Perakende Satış, Toptan Satış, Verilen Hizmet, Satış Fiyat Farkı” onay kutuları işaretlenerek  butonuna tıklanır

Ardından Kaydet butonuna tıklanır. Tüm kullanıcılar için onay kutusu işaretlenir ve bir kod ve açıklama yazılarak kaydedilir.

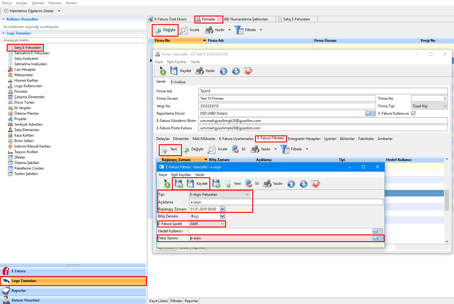
Daha sonra oluşturduğumuz filtrenin Firmamız üzerinde çalışabilmesi için gerekli ayarları yapmak üzere yine Logo Tanımlarından Firmalar alanına girilir. Firmamız seçilerek değiştir butonuna tıklanır. E-Fatura Filtreleri sekmesinde Yeni butonuna tıklayarak Filtre Tanımı alanına oluşturduğumuz filtre seçilir. Tipi E-Arşiv Faturaları olarak seçilir. Başlangıç Tarihi seçildikten sonra E-Fatura işareti Aktif olarak seçilir ve Kaydet butonuna tıklayarak kaydedilir. Böylece oluşturduğumuz faturaların e-arşiv olarak algılanmasını ve faturalarımızın E-Arşiv Faturalarına düşebilmesini sağlamış oluruz.

Sıradaki işlemimiz gönderim esnasında e-arşiv faturalarımızın numara almasını sağlamak için numaralama şablonu oluşturmaktır. Numaralama Şablonu hakkında detaylı bilgi için tıklayınız.

İsteğimize göre kurallarımızı belirledikten sonra kaydet butonu ile kaydederiz. Son olarak Araçlar/Tercihler/E-Arşiv alanına Entegratör kullanıcı adı ve şifremizi girdikten sonra E-Arşiv Fatura Gönderimine başlayabiliriz.