ORKESTRA

ORKESTRA

  orkestra orkestra.com.tr
  Sohbet   İndirme Merkezi

PERSONEL KARTI IK TANIMLARI

PERSONEL KARTI İK TANIMLARI


Personel kartı IK sekmesinde personel bordro hesabında kullanılacak bilgiler tutulmaktadır. Alan tanımlarına dair açıklamalar aşağıda yer almaktadır.

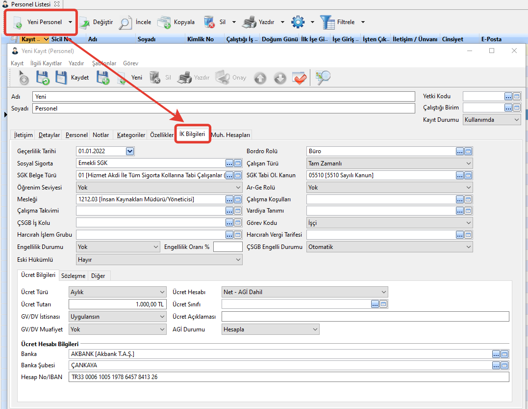
Personel Kartı IK sekmesine;

1- Genel Perspektifte, Kurum Yönetimi seçilir.

2- Kurum yönetiminde bulunan nesnelerden Personel Listesi nesnesine çift tıklanır.

3- Personel listesi ekranında yeni bir kayıt eklemek için Yeni Personel seçimi yapılır.

4- Personel kartı içerisinden İK Bilgileri sekmesi seçilerek alan tanımları yapılabilir.

Personel Listesi Giriş Ekranı
Personel IK Bilgileri Tanımlama Ekranı

Adı: Personel adı bu alana tanımlanır.

Soyadı: Personel soyadı bu alana tanımlanır.

Yetki Kodu: Bazı tanımların bütün kullanıcılar tarafından görülmesi istenmeyebilir. Burada tanımladığınız Yetki Kodu’na göre kullanıcıların tanımları görüp görmemesini sağlayabilirsiniz.

Kayıt Durumu: Daha önceden tanımlanan Personel Kartı artık kullanılmayacak ise kaydın durumunu kullanım dışı yapmak için kullanılmaktadır.

Geçerlilik Tarihi: Bu alana tanımın geçerli olacağı başlangıç tarihi girilmelidir. İK Bilgilerinde tanımlanan bilgiler zaman içerisinde değişiklik gösterebilmektedir. Örneğin personel ücretleri belirli dönemlerde güncellenmektedir. Her güncelleme sonrasında geçerlik tarihlerine göre personel kartı tarihçesi oluşmaktadır. Oluşan tarihçe Personel Kartı eklentiler sekmesinde, Personel İK Tanımları altında listelenmektedir.

Bordro Rolü: Bordro rolleri personel bordrolarının muhasebeleştirilmesi sırasında kullanılacak, muhasebe hesap bağlantıların gruplanması için kullanılmaktadır. Gruplama yapılacak ise bu alandan ilgili tanım seçilmelidir. Bu alan ile ilgili tanım yapılacak ise Çalışan Bordro Rolleri yardım dokümanından tanım ile ilgili detaylı bilgi alınabilir.

Sosyal Sigorta: Bu alandan personelin sosyal sigorta statüsü seçilecektir. Tanım daha önceden yapıldı ise var olan tanımlardan seçilebilir, şayet yeni tanım yapılacak ise Çalışan SGK Grubu yardım dokümanından tanım ile ilgili detaylı bilgi alınabilir.

Çalışan Türü: Personelin çalışma türü bu alandan seçilecektir. Tam Zamanlı, Yarı Zamanlı, Kısa Süreli-Tam Zamanlı, Kısa Süreli-Yarı Zamanlı, Emekli ve Stajyer seçeneklerinden oluşmaktadır.

SGK Belge Türü: SGK ya gönderilecek bildirgelerde çıkması gereken belge türü bu alanda tutulmaktadır. SGK Belge türü tanımı daha önceden yapıldı ise buradan seçilebilir. Tanım yeni yapılacak ise SGK Belge Türleri yardım dokümanından tanım ile ilgili detaylı bilgi alınabilir.

SGK Tabi Ol.Kanun: Personel devlet teşviği kapsamında bir kanuna tabi ise ilgli kanun bu alandan seçilecektir. SGK Kanun Maddeleri daha önceden tanımlı ise ilgili tanım seçilebilir, tanım yeni yapılacak ise SGK Kanun Maddeleri dokümanından tanım ile ilgili detaylı bilgi alınabilir.

Öğrenim Seviyesi: Personelin Öğrenim Seviyesi bu alandan seçilebilir. Yok, Okur/Yazar, İlköğretim, Ortaöğretim, Lise, Meslek Yüksek Okulu, Üniversite, Yüksek Lisans ve Doktora seçeneklerinden oluşmaktadır.

Ar-Ge Rolü: Çalışan Ar-Ge desteği kapsamında ise seviyesi bu alandan seçilecektir.

Mesleği: Personelin Meslek Kodu bu alanda tutulmaktadır. Meslek Kodu tanımı daha önceden yapılmış ise ilgili tanım seçilebilir. Tanım yeni yapılacak ise Meslek Kodları yardım dokümanından tanım ile ilgili detaylı bilgi alınabilir.

Çalışma Koşulları: Personelin çalışma koşulları bu alanda tutulmaktadır. Çalışma koşulları daha önceden tanımlandı ise ilgili koşul seçilebilir. Tanım yeniden yapılacak ise Çalışma Koşulları yardım dokümanından konu ile ilgili detaylı bilgi alınabilir.

Çalışma Takvimi: Personelin dahil olduğu çalışma takvimi bu alanda tutulmaktadır. Çalışma Takvimi tanımı daha önceden yapıldı ise ilgili tanım seçilebilir. Tanım yeni yapılacak ise Çalışma Takvimi yardım dokümanından konu ile ilgili detaylı bilgi alınabilir.

Vardiya Tanımı: Vardiyalı çalışan firmalarda personellerin dahil olduğu vardiya tanımları bu alandan seçilmelidir. Vardiya tanımı daha önceden yapıldı ise ilgili tanım seçilebilir. Vardiya tanımı yeniden yapılacak ise Vardiya Tanımları yardım dokümanından konu ile ilgili detaylı bilgi alınabilir.

ÇSGB İş Kolu: Personelin ÇSGB iş kolu var ise bu alana seçim yapılacaktır. ÇSGB İş Kolu daha önceden tanımlandı ise ÇSGB İş Kolu listesinden ilgili tanım seçimi yapılabilir. Tanım yeni yapılacak ise ÇSGB İş Kolları yardım dokümanından konu ile ilgili detaylı bilgi alınabilir.

Görev Kodu: Personelin Görev Kodu bu alanda tutulmaktadır. İşveren Vekili, İşçi, 657 SK (4/b), 657 SK (4/c), Çırak/Stajyer Öğrenci ve Diğer seçeneklerinden oluşmaktadır.

Harcırah İşlem Grubu: Personelin dahil olduğu harcırah işlem grubu bu alanda tutulmaktadır. 

Harcırah Vergi Tarifesi: Personelin dahil olduğu harcırah vergi tarifesi bu alanda tutulmaktadır. 

Engellilik Durumu: Personel engelli ise engelli seviyesi bu alanda tutulmaktadır. Yok, 1.Seviye, 2.Seviye, 3.Seviye seçeneklerinden oluşmaktadır.

Ücret Bilgileri

Ücret Türü: Personelin ücret türünün tutulduğu program bölümüdür. Aylık, Günlük, Saatlik ve Ücret Sınıfı seçeneklerinden oluşmaktadır.

Ücret Hesabı: Personelin ücret hesabının tutulduğu program bölümüdür. Brüt, Net-AGİ Dahil, Net AGİ Hariç seçeneklerinden oluşmaktadır.

Ücret Tutarı: Personelin ücret tutarının tutulduğu program bölümüdür.

GV/DV İstisnası: Yeni mevzuata göre uygulanacak olan istisnalar mevzuat tanımlamalarından otomatik olarak gerçekleştirilir. Fakat eğer personel de özel olarak istisna uygulanmaması isteniyorsa IK Bilgilerinde bulunan bu alandan seçim yapılabilir.

GV/DV Muafiyet: Yeni mevzuata göre uygulanacak olan muafiyetler mevzuat tanımlamalarından otomatik olarak gerçekleştirilir. Fakat eğer personel de özel olarak sadece Damga Vergisinden muafiyet uygulanması gerekiyor ise IK Bilgilerinde bulunan bu alandan seçim yapılabilir.

Ücret Sınıfı: Personel bir ücret sınıfına dahil edilecekse bu alandan ilgili sınıf seçimi yapılmalıdır. Bu durumda Ücret Bilgilerinde başka bir tanım yapmaya gerek kalmayacaktır. Ücret Sınıfı daha önceden tanımlandı ise ilgili tanım seçimi yapılabilir. Tanım ilk defa yapılacak ise Personel Ücret Grupları yardım dokümanından konu ile ilgili detaylı bilgi alınabilir.

Maaş Hesabı Bilgileri

Banka: Personel ödemelerinin yapılacağı Banka kartı bu alana seçilmektedir.

Banka Şubesi: Personel ödemelerin yapılacağı Banka Şubesi bu alana seçilmektedir.

Hesap No/IBAN: Personelin hesap ya da IBAN numarası bu alana tanımlanmaktadır.

Personel Kartı İK Bilgileri sekmesinde girilen bilgiler Personel Kartı Eklentiler sekmesinde bir satır olarak oluşmaktadır. Böylelikle personel kartında belli dönemlerde yapılan güncellemeler personel tarihçesi olarak listelene bilmektedir. Aynı bilgiler Personel Kartı, Eklentiler, Personel IK Tanımları altından da tanımlanabilmektedir.

Şekil 2